FiftyOne Annotation

Data labeling doesn't have to slow you down—or blow your budget. Get AI into production more quickly with automatic labeling and expert-level human-in-the-loop workflows.
Annotation bounding boxes of fish

Multimodal Labeling

Expert-level 2D and 3D annotation

Create new 2D and 3D multi-sensor labels for classification and detection tasks or adjust existing annotations directly in FiftyOne—no limit on the amount of data labeled.

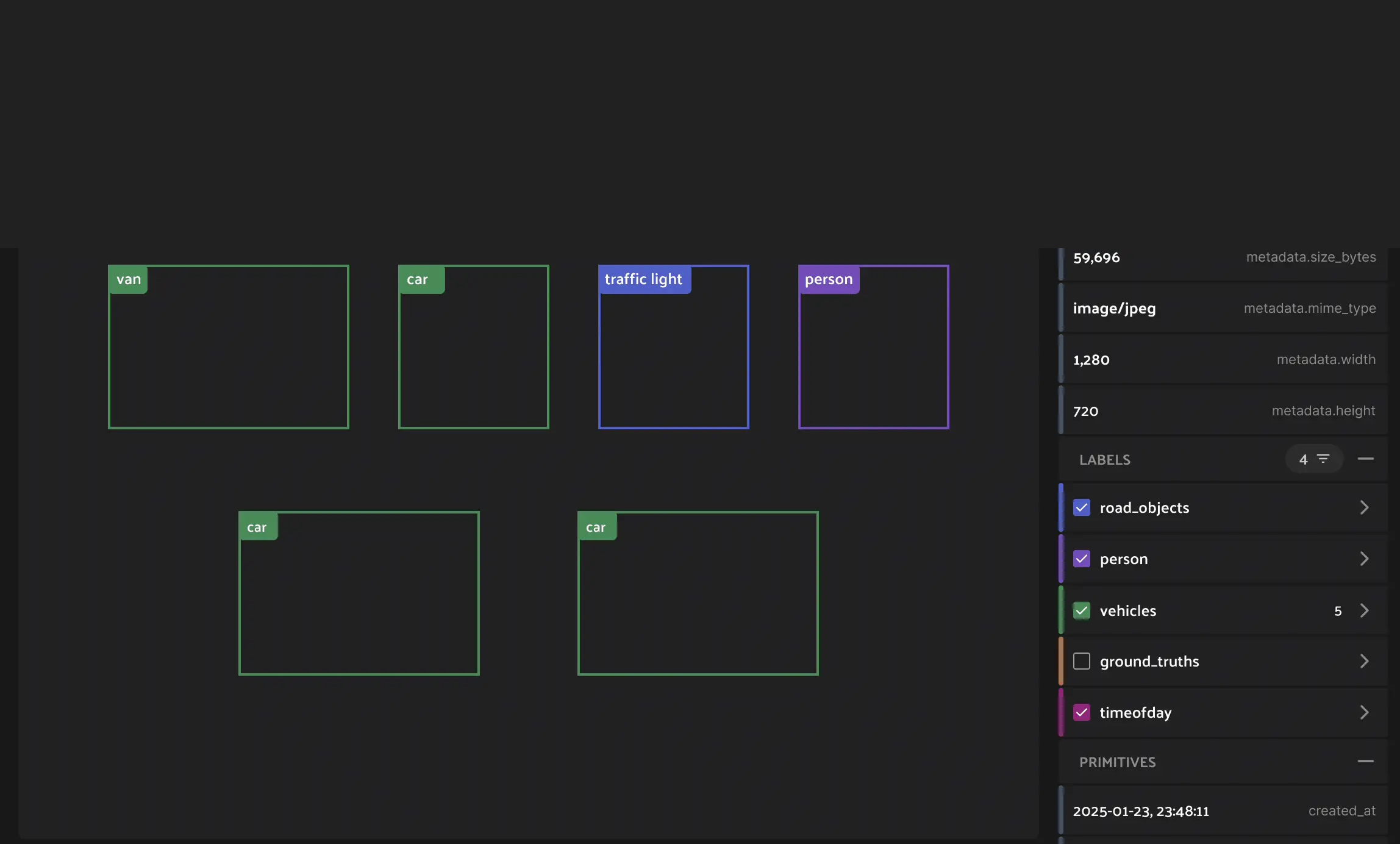
Annotate 2D and 3D scenes

  • Draw 3D cuboids and polylines on point clouds, depth maps, and 3D scenes.
  • Create classifications and bounding boxes for 2D image types.
  • Ease 3D labeling of dense image scenes or sparse point clouds by viewing them alongside 2D images and orthographic camera projections.

Accurate labels

Label editing and QA

Find and fix labels

Correct labeling mistakes discovered during curation, evaluation, or inspection directly in FiftyOne – no more tool switching or coordination overhead.
Found a labeling error? 1-click workflows let you edit classifications or detections without leaving the tool.

Data labeling platform

Streamline your workflow with an end-to-end annotation stack

Verify automatic labels with built-in QA
Create new 2D/3D image labels
Smart data labeling
Manage annotation schema
Identify annotation errors
Manually correct labels

Curation and evaluation for annotation

Annotate 60-80% faster, train better models

FiftyOne's curation and evaluation workflows surface the unique samples and data gaps that maximize model performance.

Label the right data, just not more data

Use ML techniques such as zero-shot selection and embeddings to identify and prioritize the most valuable data points for labeling.

Identify annotation mistakes

Surface labeling mistakes by highlighting outliers, false positives, or mismatched predictions with embeddings and evaluation workflows.

Automated Labeling

Get models into production faster with Automated Labeling

Auto-annotate the most obvious labels to save labeling efforts and costs.

Get auto-labeling with built-in QA

Verified Auto Labeling uses foundation models to automatically generate labels — and adds confidence scoring to prioritize the ones that require human review.
Streamline your annotation workflow — cut QA and annotation costs while maintaining near-human accuracy.
Verified Automatic Labeling used foundation models to automatically generate labels - and adds confidence scoring to prioritize the ones that require human review. Our auto annotation tool streamlines you annotation workflow, cutting QA and annotation cost while maintaining near human accuracy.
Faster model iteration
Cut annotation time with label suggestions that learn from your data patterns. Bring your own models for specialized datasets.
Streamline annotation efforts
Reduce human effort while maintaining accuracy through smart automation that handles routine labeling tasks and flags edge cases for review.
Strategic data prioritization
Get end-to-end workflows that automatically identify and prioritize the most impactful samples for labeling to maximize model performance.

ML Research

Auto-labeling rivals human performance

The latest paper from our ML researchers, Auto-Labeling Data for Object Detection, benchmarks auto-labeling against human annotation. We reveal how foundation models can deliver labels at near-human accuracy, while reducing annotation costs by up to 100,000×.
The latest paper from our ML researchers, Auto-Labeling Data for Ojbect Detection, benchmarks auto-labeling agains human annotation. We reveal how foundation models can deliver labels at near-human accuracy, whil reducting annotation costs by up to 100,000X.

Questions?
We have answers.

Get started with Annotation